Découvrez comment importer des contacts dans Météor à partir d’un fichier texte correctement formaté.
Étape 1 / 5
Afin de pouvoir importer des contacts dans Météor, vous devez créer un fichier texte d’import (un exemple vous est fourni dans la partie « compléments » de cette FAQ).
Attention : Ce fichier doit respecter certaines caractéristiques. A défaut, l’import ne pourra pas être réalisé et vous recevrez un message d’erreur
Si vos contacts sont associés à des clients, vous devez impérativement avoir importé les clients au préalable.
Votre fichier doit contenir :
– Une ligne vide à la fin du fichier,
– Une ligne d’en-tête avec les noms des champs à utiliser. En voici la liste exhaustive :
Champs de la table / Définition / Nombre de caractères
PROPRIO_CODE / Code du propriétaire / 20
CODE / Code /8
DESIG / Désignation / 45
NOM / Nom / 30
PRENOM / Prénom / 30
CIVILITE / Civilité / 45
SERVICE / Service / 50
FONCTION / Fonction / 30
BCPADR_NOM / Raison sociale adresse différente / 40
BCPADR_ADRESSE / Adresse / 40
BCPADR_ADRESSE2 / Adresse 2 / 40
BCPADR_CP / Code postal / 5
BCPADR_VILLE / Ville / 50
BCPADR_REGION / Région / 30
BCPADR_PAYS / Pays / 30
BCPADR_TEL / Téléphone / 20
BCPADR_TEL2 / Téléphone secondaire / 20
BCPADR_PORTABLE / Portable / 20
BCPADR_FAX / Fax / 20
BCPADR_EMAIL / Email / 60
Chaque ligne du fichier texte correspond à un contact. Les éléments sont séparés par des points virgules.
Étape 2 / 5
Une fois le fichier texte créé, rendez-vous dans le domaine fonctionnel « Bibliothèques et Tiers » > « Contacts ».
Cliquer ensuite sur la flèche rouge descendante symbolisant l’import des données.
Étape 3 / 5
Une fenêtre de confirmation de l’action va s’ouvrir, cliquer sur le bouton « Oui » pour continuer.
Étape 4 / 5
Choisir le type d’import souhaité.
Dans notre exemple, nous souhaitons importer des contacts des clients.
Pour rappel : Le client doit être existant dans la base de données pour que l’import fonctionne. Si ce n’est pas le cas, commencez par importer ou créer vos clients.
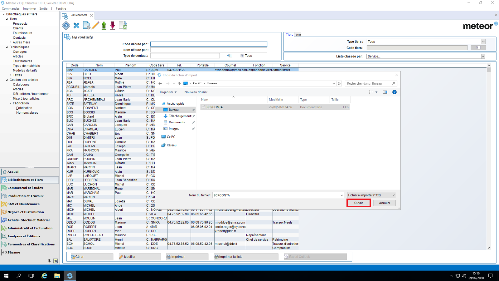
Étape 5 / 5
L’explorateur Windows s’ouvrir
Sélectionner le fichier texte préparé en amont puis cliquer sur le bouton « Ouvrir ».
Les clients sont importés avec succès




